
TableTraceとは
TableTraceは、テーブルの変更をリアルタイムで可視化するデスクトップアプリケーションです。OSSのためGitHubに公開しています。
開発しようと思ったきっかけ
テーブル更新を追うのが地味にしんどい!
変更された箇所だけ色つけて欲しい!
ついでにテーブル複数同時にみたい!
そんな感じでした。
主要機能
1. リアルタイムでDB更新を可視化
INSERT, UPDATE, DELETE 操作をリアルタイムで監視し、色分けで変更を表示
- 🟢 緑: INSERT(新規行)
- 🟡 黄: UPDATE(更新行)
- 🔴 赤: DELETE(削除行)
選択したテーブルの分だけウィンドウが分割されて表示される
2. イベントタイムライン
変更履歴を時系列で表示
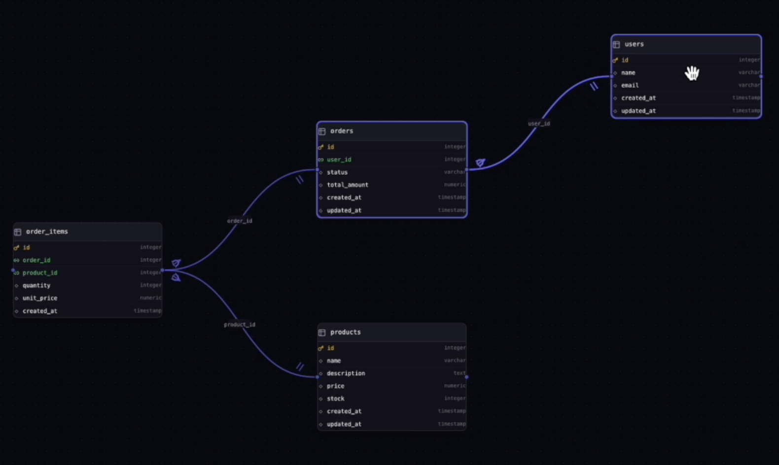
3. ER図
ドラッグ&ドロップでテーブル配置
外部キーのリレーション表示、スキーマフィルタリングに対応
4. Dry Run モード
自動ロールバックによりSQLを安全にテスト可能
DELETEを実行しても実際には削除されない
クイックスタート
技術スタック
| レイヤー | 技術 |
|---|---|
| フロントエンド | React 19, TypeScript, Tailwind CSS |
| バックエンド | Rust, Tauri 2 |
| データベース | PostgreSQL (tokio-postgres) |
| 可視化 | React Flow, Dagre |
よくある質問
Q: 導入にはどのくらい時間がかかりますか
READMEの通りで30分くらいで起動できると思います
Q: 対応DBはなんですか
- PostgreSQL
- Supabase
Q: クラウド接続はできますか
現時点ではローカル環境限定です
需要あればPro版を作って対応できればと思っています
Q: DB更新機能はありますか
ありません。あくまでDBを監視してるだけです
詳細
READMEに実際に動いているGifなどあります
tabletrace-oss README
